AEWWSLite SQL Felder KEYTAX1 und KEYTAX2 lassen sich nicht ausschalten

Aus AE SYSTEME Support
Zur Navigation springen Zur Suche springen

Gültig für alle SQL Versionen mit SQL Config bis 2.04.002!

Die Felder KEYTAX1 und KEYTAX2 lassen sich unter Extras - Settings - Artikel Spalten nicht dauerhaft ausschalten. Nach dem nächsten Programmstart sind sie wieder in der Tabelle und teilweise sogar doppelt aufgeführt.

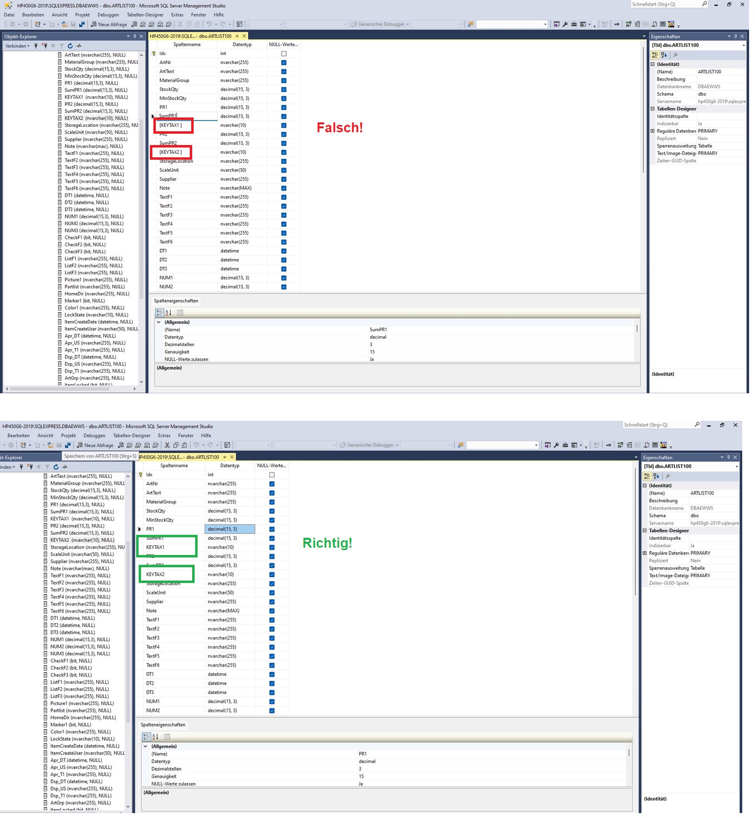
Ursache: Eine fehlerhafte Schreibweise in der SQL Datenbank führte dazu, dass die Fehler falsch angelegt sind. Anstelle von "KEYTAX1" wurde "KEYTAX1 " angelegt - mit Space direkt nach dem Wort. In der Adminansicht von SQL wird das Feld mit dem Space in [ ] dargestellt!

Abhilfe: Felder KEYTAX1 und KEYTAX2 in der SQL Datenbank richtig benennen! Am besten mit dem SQL Admintool, Feldnamen ändern und manuell neu eingeben. Unbedingt darauf achten, dass sich kein Space nach dem Feldnamen einschleicht! Datenbank speichern. Dann läuft es richtig!

Nachstehendes Bild soll helfen (Bild evtl separat speichern und vergrößern, damit Sie die Unterschiede sehen):

220107-keytaxsql.jpg

Ergänzend sei erwähnt: die Felder KEYTAX1 und KEYTAX2 sind für die Steuerwerte (Mehrwertsteuer) von PREIS1 und PREIS2 und werden im POS Kassenmodul benötigt. Zum aktuellen Stand (2.04.004) ist das POS Modul für den Betrieb mit SQL noch nicht zugelassen. Die KEYTAX Felder sind in der SQL Datenbank daher bereits enthalten - werden aber nicht aktualisiert.